
© istockphoto.com / Mailson Pignata
流程工厂设计
涵盖FEED、工艺设计至详细设计的化工工厂与装备建造
联系信息:
Mobile View显著提升现场人员的故障排查与维护效率,其直观易用的操作界面是关键支撑。服务信息向工程团队的传输流程简捷高效,确保工厂或设备的数字孪生模型始终处于最新状态。当前版本支持Windows设备端应用程序安装,同时兼容各类操作系统浏览器访问。
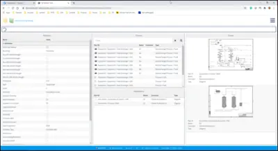
Engineering Base Mobile View终结了繁琐的项目检索过程。对于高频访问项目,用户可添加至收藏夹实现快速定位与概览查看。
借助Mobile View的标记功能,维护或维修后的文档更新流程得以简化。用户可直接在本地Engineering Base文档中添加标记批注。
Engineering Base通过标记包自动生成任务,这些任务随后会在工程部门中弹出显示。其中包括所有相关注释以及带有标记的所有图纸。每张图纸均与Engineering Base中的原始图纸相链接。通过这种方式,维护信息可直接传输至正确位置,无需先行搜索。更新后的文档版本将实时同步至Mobile View界面。

正如其名,Engineering Base Mobile View专为移动场景深度优化。无论身处何处,用户均可即时访问工厂文档、数据模型及工程图纸等全部资源。这意味着员工与软件平台建立实时连接,可直接在数据库中进行动态操作,彻底告别纸质图纸打印与文件检索的传统工作模式。
